Introduction
Vivado Design Suite is developed by Xilinx and is used for the synthesis and analysis of HDL design with additional features for SOC development and high-level synthesis. Xilinx recommends the use of the Vivado Design Suite for new designs with 7-series and newer FPGAs. The complete Vivado Design Suite pack contains Vivado High-Level Synthesis, Vivado Simulator, Vivado IP Integrator, and Vivado TCL Store. In this article, we will be using Vivado IP Integrator along with Vivado SDK to create the basic “Hello World” project for Narvi Spartan 7 FPGA Module. The design will contain a Microblaze soft processor and peripherals connected together by the AXI bus. Thanks to the excellent tools provided by Xilinx, most of the design can be done without writing any code at all.
What is Microblaze?
Microblaze is a 32-bit soft processor IP developed by Xilinx for their mid and high-end FPGA devices. Microblaze is compatible with Xilinx’s 6 and 7 series devices such as Spartan 6, Artix-7, Kintex-7, Virtex-7 and Zynq-7000 devices. More information and resources including a datasheet for Microblaze can be found at Xilinx’s Microblaze page. The Microblaze IP is bundled with the Xilinx IP integrator. It is not a prerequisite to have any advanced knowledge of Microblaze or AXI to follow this article and build a working system successfully.
What is AXI?
AXI stands for Advanced eXtensible Interface. AXI is an interconnected bus based on ARM’s popular, AMBA bus architecture. In a Microblaze system, the AXI connects the microprocessor to all peripherals in the system. The only exception is the Block RAM which is attached to the processor through the LMB (Local Memory Bus). AXI4-Lite is available for connecting low throughput peripherals to the system such as UART, GPIO, etc. AXI4-Lite uses fewer logic resources on FPGA compared to AXI. Usually, AXI is used to connect high throughput peripherals such as DDR memory, Ethernet, etc. Again, a detailed understanding of AXI is not required for following this article. But for the curious readers, AXI Reference Guide is available here.
Prerequisites:
Hardware:
- Narvi Spartan 7 FPGA Module
- (Optional) Xilinx Platform Cable USB II JTAG debugger
- USB A to USB Micro B cable
Software:
- Vivado Design Suite with SDK installed.
Creating Microblaze based Hardware Platform for Narvi
The following steps will walk you through the process of creating a new project with Vivado and building a hardware platform with a Microblaze soft processor using an IP integrator. Numato Lab’s Narvi FPGA Development Board is used in this example, but any compatible FPGA platform can be used with minor changes to the steps. Screenshots are added wherever possible to make the process easier for the reader.
Step 1:
Open the Vivado Design suite, go to “File->Project ->New” to create a new project. The “New project” window will pop up. Click “Next” to continue.
Step 2:
In the “Project Name” window, type in a name for the project and save it in a convenient location. For this example, “narvi_microblaze” is used as the project name, but feel free to use any name. Select the checkbox below to keep all project files in a single folder and Click “Next” to proceed.
Step 3:
In the “Project type” window, select “RTL Project”, check the option “Do not specify sources at this time” and click “Next”.
Step 4:
At the “Default Part” window, in “Boards” select vendor as “numato.com” and select the board name “Narvi” and click “Next” to continue. If Narvi is not displayed in the boards list, you will need to install Narvi board support files appropriately and retry this step. You can download the Narvi board support files for Vivado from here. Follow the “readme” in the link on how to install the Vivado board files in your system.
In the next window, click “Finish” to create a new project. When the new project wizard exits, a new project will open up in Vivado with the selected settings.
Step 5:
In the “Flow Navigator” panel, select the “Create Block Design” under the IP integrator section. Give an appropriate name to the design and click “OK” (the author used “narvi_design” as the design name). Select “Boards” in the “Block Design” block. The default peripherals available for the Narvi Board will be displayed.
Step 6:
Add System Clock, DDR3 SDRAM and USB UART to the design by double-clicking on the corresponding peripherals. In the design window, right-click and select “Add IP” from the popup menu. Search for ‘Microblaze’ and ‘AXI timer’ and add them to the design by double-clicking on them.
Step 7:
Double click on the Clock IP and make changes as shown below.
Step 8
Remove the existing connection to ‘sys_clk_i’ and connect ‘clk_out2′ net on the clocking Wizard to ‘sys_clk_i’ of ‘MIG 7 Series’ block as shown in the image below.
Step 9:
Click on “Run Block Automation” on the top left corner of the window to complete the design. Select the settings as shown in the image below. Click “OK” for Vivado to automatically configure the blocks for you. Once Block Automation is complete, run “Connection Automation” so Vivado can connect the blocks together to make a complete system.
Step 10:
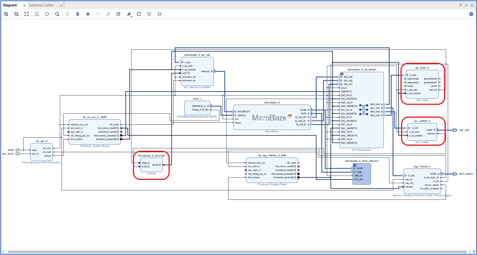
Connect interrupt output lines from AXI Timer and UartLite to the Concat block as shown in the picture below. The blocks in question are highlighted in red.
Step 11:
Right-click on the design in the “Sources” window, select “Create HDL Wrapper” from the popup menu. Click “OK” on the window that appears to finish generating a wrapper.
Step 12:
Double click on “Generate Bitstream” under “Program And Debug” section to synthesize, implement and generate the bitstream.
Step 13:
Now that implementation and generation of bitstream has been successfully completed, we need to export the hardware along with bitstream. Go to the “File” menu, select “Export->Export Hardware”. Select “Include bitstream” and click “OK”
Step 14:
Launch SDK from the File menu. You may choose to use the local project directory as SDK workspace or select another directory. Once the SDK window appears, select “New->Application Project” from the “File” menu. Type in a project name and click “Next” to select the “Hello World” template from the list of available templates.
Step 15:
Once the project is created, the SDK will automatically run a build. If that didn’t happen for any reason, run the build manually. Once the build is successfully completed, power up Narvi FPGA Development Board and connect Xilinx Platform USB cable and USB A to USB Micro B cable for Serial debugging to the board.
Step 16:
Program the board by selecting “Program FPGA” under the “Xilinx” menu. Open the serial port corresponding to Narvi on your operating system using your preferred Serial Terminal software such as HyperTerminal, PuTTY, Tera Term, etc. Now run the application by clicking on the Run icon on the main toolbar as selecting “Run on Hardware (GDB/System Debugger)”.
Open any serial terminal and connect to the COM port corresponding to the Narvi’s UART. If everything went well, the application running on the board should print “Hello World” over the USB-UART on the Serial Terminal application.

















